“模型越堆越多,报表越跑越慢,老板一句‘再给我拉个数’,数据组直接原地爆炸。

”——2024年4月,杭州某头部电商把这套“五层仓库”玩崩了,导火索就是一次大促前临时加指标,结果ADS层连环报错,全链路停摆6小时。

结论一句话:别再幻想堆机器能救命,模型不改,仓库早晚炸。
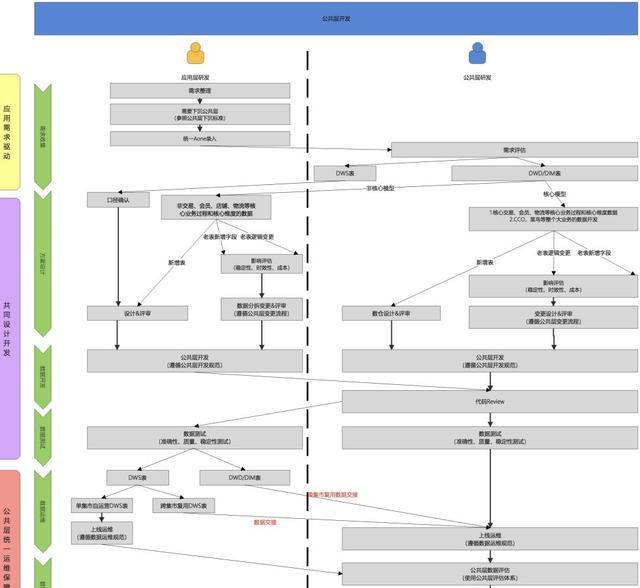
炸点在哪?
文章里写得客气:ADS和DWS挤爆,DWD、DIM像纸糊的地基。

翻译成人话:上面拼命盖别墅,下面连地基都没打,风一吹就塌。
更惨的是公共层表一半没人用,活像仓库里堆满过期罐头,占地方还发臭。30%跨集市依赖,说白了就是A部门报表偷偷抄B部门,B又抄C,一出错全锅乱飞。
他们怎么救?

先把ADS切成三块集市,谁的孩子谁抱走,跨集市调用砍到12%以下;再上线智能建模平台,设计时间从3天缩到20分钟,模型健康分低直接打回重做;公共层搞“共建”,需求方画图纸,建设方搬砖,季度大扫除清掉僵尸表。
最狠的是禁止ADS互相引用,想偷懒?
门都没有。

网友看了直呼内行:“这不就是给仓库装红绿灯嘛,谁乱并线直接扣分。
”还有人补刀:“早干嘛去了?
非得等618挂一次才肯动。

”确实,这套打法跟今年流行的一个路子,把大仓库拆成小区自治,各扫门前雪。
再加上云原生冷热分层、AI自动血缘追踪,存储费一年能省三成,老板终于不再天天问‘为啥预算又超了’。
说到底,技术只是药引子,真正的药是别再“先上线再治理”。

网友总结到位:“以前救火,现在防火,防火才是省钱王道。
© 版权声明
文章版权归作者所有,未经允许请勿转载。
相关文章
暂无评论...